VFX and Animation

The Arts: Dance
The Imperial State Crown in Leipzig
Lucky Cat
Steampunk Horse

Making: The Arts Dance

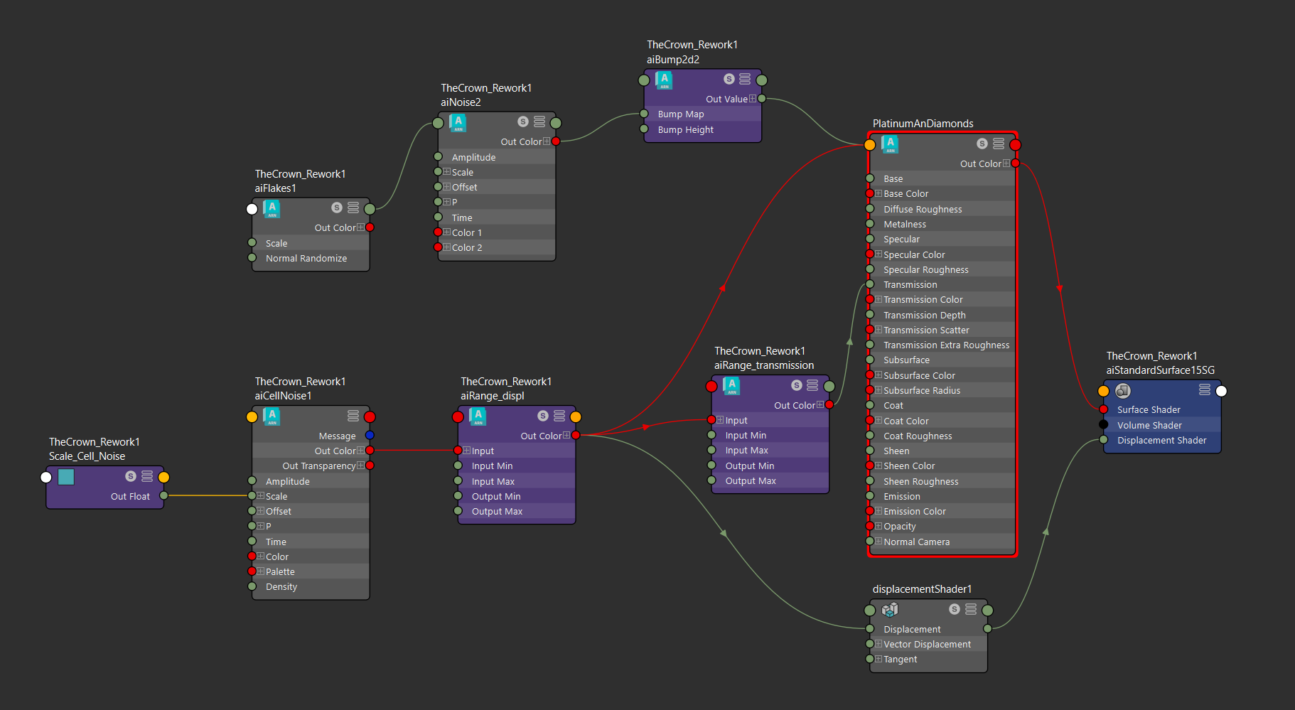
Making: The Crown

Making: Steampunk Horse

Making: Lucky Cat

Asset Design

concept scetch

Isometric drawing and greyscale

IsometrischeAnsichtScanIsometrischeAnsichtGreyscale

Concept Art

3D Model

Graphic Design

Beauty
Shaving Foam in store 2019, concept and final product
Lip Balm in store 2019
Razor in store 2018
Food
Retouch and Compositing
Chocolate Bar Concept

Pralinés Spring Edition

Energy Drink Concept
Displays
Store Display Kids Shower Foam

Store Display Christmas Chocolate

Illustration
Warning Lable Illustration
Instruction Illustration

Photography

Finse Norway 2019
Link by @twinkle.heart_21
Stabkirche Bergen 2019
Red Panda Leipzig 2021
Aachen Cathedral 2020

Drawing

Acrylic on canvas, 2019
Digital drawing, 2025
Copic Marker ond Paper, 2016
Acrylics on Canvas and Glass, 2023
Digital drawing, 2020
Digital drawing, 2025
Digital drawing, 2025

Please no touch :(